Что нового в IndorTrafficPlan
Выпуски свежих обновлений
2026
2025
2024
!
  1. Обустройство:
    • Автоматизированный подбор стоек дорожных знаков по ГОСТу Р 52289–2019 с учётом заданных параметров.
    • Проверка соблюдения допустимого расстояния между установками знаков по ГОСТу Р 52289–2019.
    • Автоматическая расстановка обустройства: возможность создавать разметку 1.12 «Стоп-линия» на регулируемых пешеходных переходах.
  2. Дороги:
    • Инструмент для определения видимости для условий «транспорт – транспорт» по ГОСТу Р 58653-2019.
    • Разделение визуализации участков необеспеченной видимости в продольном профиле и в плане.
  3. Панорамные видео:
    • Возможность загрузки панорамных видео без конвертации в формат *.xpan.
Обустройство
  1. Реализован автоматизированный подбор стоек дорожных знаков согласно пунктам 5.1.8, 5.2.36, 5.2.37, 5.9.29 ГОСТа Р 52289–2019. В настройках групповой модификации знаков (Операции > Групповая модификация) можно выбрать диаметр или марку стоек в зависимости от количества знаков на установке и задать условия для подбора высоты стоек. После применения групповой модификации система заменяет имеющиеся в проекте стойки в соответствии с заданными параметрами.
  2. Реализована проверка соблюдения расстояния между дорожными знаками по ГОСТу Р 52289–2019, пункт 5.1.14. Если в настройках проекта включена опция Проверять расстояние между дорожными знаками, то подписи местоположения установок, расположенных слишком близко друг к другу, выделяются красной рамкой. При устранении некорректной ситуации (одна из установок демонтируется или переносится) рамки исчезают.
  3. При автоматической расстановке обустройства на регулируемых пешеходных переходах теперь можно создавать разметку 1.12 «Стоп-линия».
  4. Каждому знаку на установке теперь можно задать индивидуальный масштаб.
  5. Светофоры
    • Для светофоров Т.1 и Т.3 с дополнительными секциями расширен список вариантов стрелок на основной и дополнительных секциях. А контурную стрелку теперь можно продублировать на все сигналы основного ряда.
    • В подписи светофоров добавлена информация о наличии информационных секций.
    • Условные знаки светофоров теперь окрашиваются в соответствии со своим проектным статусом.
    • Добавлены условные знаки для светофоров Т.6, Т.6.д Т.7 и Т.10.
  6. Искусственные неровности
    • В свойства искусственных неровностей добавлена настройка Совмещение с пешеходным переходом, при включении которой производится проверка соответствия размеров искусственной неровности пункту 5.5.2 ГОСТа Р 70716–2023.
    • В свойства слоя Искусственные неровности добавлена настройка информационных подписей объекта. Здесь можно выбрать, какую информацию нужно отображать в подписи, а также задать параметры шрифта.
  7. Для водопропускных труб, железнодорожных переездов и пересекаемых путепроводов теперь можно задавать местоположение и угол пересечения с осью дороги в свойствах самого объекта.
Дороги
  1. Видимость на дороге
    • Реализован инструмент определения видимости для условий «транспорт – транспорт» по ГОСТу Р 58653–2019. Чтобы воспользоваться им, в выпадающем списке Операции > Видимость на дороге > Треугольники видимости выберите пункт Транспорт – транспорт. На дороге рядом с курсором отобразятся треугольники видимости для прямого и обратного направлений. Первым щелчком мыши фиксируется положение треугольников вдоль оси дороги, затем можно скорректировать угол построения треугольников, перемещая появившиеся управляющие точки с зажатой кнопкой мыши.
    • Треугольники видимости для условий «пешеход – транспорт» и «транспорт – транспорт» теперь фиксируются на схеме в виде элементов оформления.
    • Для видимости в продольном профиле и в плане теперь можно задавать разные цвета отображения.
  2. Реализован пакетный импорт осей из шейп-файлов. Выберите пункт Проект > Задать ось > Из шейп-файлов ESRI и в открывшемся окне укажите несколько файлов с осями. Система сама создаст нужное количество дорог, присвоив им имена загруженных шейп-файлов.
  3. Появилась возможность преобразования любой оси дороги в дополнительную ось другой дороги. Это может пригодиться при работе с несколькими дорогами со сложной структурой, если ось была случайно создана в составе не той дороги. В окне Проект откройте контекстное меню дороги, в состав которой нужно добавить дополнительную ось, и выберите пункт Создать ось > Из существующей дороги, в открывшемся окне укажите ось, которую нужно преобразовать. Для активной дороги можно воспользоваться соответствующей командой на вкладке Проект.
  4. В окне Проект теперь можно менять порядок направлений в составе дороги. Для этого выделите направление и перетащите его в нужное место в списке.
Панорамное видео
  1. Реализована возможность загрузки видео в форматах *.avi, *.mp4, *.mov, *.mkv и пр. без предварительной конвертации во внутренний формат *.xpan. Загрузить панораму можно в окне просмотра видеорядов (Вид > Видео > Видеоряд), выбрав вид связи С видеофайлом (avi, wmv, mpg, mp4) и включив опцию Видео 360° в окне настройки линейной связи.
Другое
  1. В свойства элементов оформления добавлена настройка прозрачности заливки.
  2. Мастер томов: при выгрузке глав в отдельные файлы названия документов теперь соответствую названиям глав.
  3. Формирование чертежа ОДД: в окне выбора листов для печати теперь можно выделить несколько листов с зажатой клавишей Shift или Ctrl и установить/снять галочки сразу для всех выбранных листов.
  4. В ведомости несущих конструкций реализован учёт способа крепления вертикальной разметки к опорам освещения – на щите или на опоре.
  5. Настройки проекта: название проекта теперь можно разбивать на абзацы.
!
  1. Выходная документация:
    • Формирование чертежей ПОДД в исходном и проектном состояниях в составе одного тома.
    • Настройка порядка выгрузки спецификаций и ведомостей.
    • Добавление чертёжных штампов на лист условных обозначений, схему дороги на карте и чертежи знаков индивидуального проектирования.
  2. Обустройство:
    • Площадки и площадные фигуры: построение объектов с закруглёнными углами.
  3. Оформление:
    • Отображение километровой границы на листах карты.
    • Загрузка элементов оформления из шейп-файлов.
  4. Дороги:
    • Возможность редактирования пересекающихся осей.
  5. Редактор дорожных знаков:
    • Шаблоны наборов размерных линий.
Выходная документация
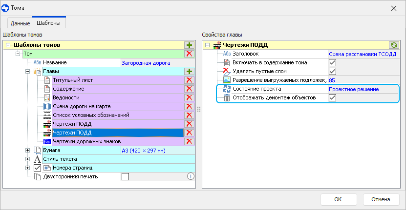
  1. В мастере томов для чертежей ПОДД теперь можно выбрать, в каком состоянии проекта их формировать: исходном или проектном. Чтобы получить исходную схему расстановки ТСОДД и проектное решение в составе одного тома, добавьте в том две главы с чертежами ПОДД в разных состояниях.
  2. Реализована возможность настройки порядка выгрузки спецификаций и ведомостей. При формировании всех ведомостей или при создании шаблона тома нажмите кнопку Установить порядок выгрузки спецификаций и ведомостей в разделе Спецификации и ведомости и в открывшемся окне задайте нужную последовательность отчётов, просто перетаскивая их в списке.
  3. Чертёжные штампы теперь можно добавлять на лист условных обозначений, схему дороги на карте и чертежи знаков индивидуального проектирования. Для этого в мастере томов в свойствах соответствующих глав выберите нужный штамп или создайте новый в редакторе штампов.
  4. Редактор штампов. Изменился порядок отрисовки объектов: изображения теперь всегда отображаются на заднем плане.
Обустройство
  1. В свойства застроек, площадок, площадных и линейных фигур оформления добавлена новая настройка Радиус закругления, которая позволяет рисовать контуры объектов с закруглёнными углами. Параметр располагается в разделе Геометрия в свойствах каждой точки.
  2. Для вертикальной разметки 2.1.1, 2.1.2 и 2.1.3, привязанной к опорам освещения, появилась возможность выбирать плоскую поверхность нанесения.
  3. Для дорожных знаков и светофоров, расположенных на объекте, добавлен способ крепления анкерное соединение.
Оформление
  1. Реализовано отображение километровых границ на листах карты. Включить их можно в настройках проекта на вкладке Рабочая область > Карта > Рисовать километровые границы.
  2. Объект оформления Подпись теперь можно скопировать на все листы дороги одной командой. Привяжите подпись к конкретному листу и выберите способ привязки Координаты на листе. После этого в меню подписи выберите пункт Размножить. Подпись появится на остальных листах дороги.
  3. При работе на карте элементы оформления (точки, линии, многоугольники) теперь можно загружать из шейп-файлов. Для этого нажмите кнопку Оформление > Элементы оформления > Импорт из шейп-файлов и выберите нужный файл. В проект загрузятся все фигуры из указанного файла.
Дороги
  1. Реализована возможность редактирования осей, с построенными пересечениями.
  2. Примыканиям с укреплённой частью теперь можно задавать длину укрепления.
Редактор дорожных знаков
  1. Цвета, параметры размерных линий и подписей чертежей дорожных знаков, которые ранее настраивались в редакторе знаков на вкладке Проект, вынесены в свойства слоя Дорожные знаки в раздел Отображение в редакторе знаков.
  2. При создании знаков индивидуального проектирования теперь можно включить необходимые стандартные размерные линии на одном знаке и применить их для остальных ЗИП в проекте. Функция доступна при открытии всех знаков проекта в редакторе знаков (Операции > Дорожные знаки > Редактор дорожных знаков).
!
  1. Спецификации и ведомости:
    • Редактор шаблонов ведомостей.
  2. Обустройство:
    • Новая версия инструмента для создания и редактирования разметки 1.16.1, 1.16.2, 1.16.3 для обозначения направляющих островков в местах слияния и разделения транспортных потоков.
    • Индивидуальные стили для отображения проектируемых и существующих дорожных знаков, а также для существующих километровых столбов.
    • Новый объект обустройства — цветные покрытия противоскольжения.
  3. Чертежи
    • Новый объект оформления — линии совмещения листов.
  4. Дороги
    • Инструмент проверки видимости в зоне пешеходных переходов по СП 396.1325800.2018.
    • Коэффициенты безопасности и плавности закругления на кривых в плане.
  5. Настройка горячих клавиш
Спецификации и ведомости
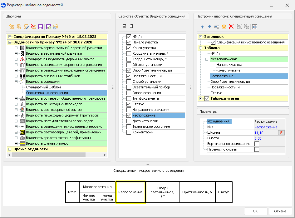
  1. В систему добавлен Редактор шаблонов ведомостей. Редактор позволяет создавать шаблоны ведомостей и спецификаций для формирования отчётов по индивидуальным требованиям.
    Для пользовательских шаблонов можно:
    • выбирать, какие сведения должна включать ведомость;
    • задавать собственные названия столбцам;
    • редактировать ширину столбцов и высоту шапки;
    • группировать столбцы.
    Чтобы открыть окно редактора, нажмите кнопку Данные > Чертежи и ведомости > Редактор шаблонов ведомостей.
  2. В настройках ведомости строительно-монтажных работ теперь можно выбирать, какие объекты должны учитываться в ведомости, а также задавать точность, с которой выводится длина и площадь объектов.
  3. В спецификации несущих конструкций ТСОДД способ крепления теперь заполняется автоматически. В свойствах дорожных знаков и светофоров можно выбрать способ крепления, который будет отображаться в спецификации.
Обустройство
  1. Добавлен новый инструмент для создания и редактирования разметки 1.16 для обозначения направляющих островков в местах слияния и разделения транспортных потоков. Появилась возможность использовать разные разновидности разметки в углах одного контура, редактировать направление штрихов и добавлять разрывы в контурную разметку 1.2.
  2. Дорожные знаки
    • В настройках стилей дорожных знаков теперь можно выбрать разные цвета изображений для проектируемых и существующих знаков, а также для существующих километровых знаков.
    • Для километровых знаков в свойствах слоя можно не только настроить собственные цвета отображения существующих столбов, но и отображать проектируемые знаки на фоне того цвета, который используется для отображения проектируемых объектов, за это отвечает опция Изменять цвет проектных. А если в проекте требуется скрывать все демонтируемые объекты за исключением километровых знаков, установите флаг Отображать демонтируемые.
    • Символ демонтажа на установках дорожных знаков и светофоров теперь можно отображать в уменьшенном виде. Для этого в свойствах слоя включите опцию Уменьшить символ демонтажа.
  3. В свойствах слоя горизонтальной разметки появились дополнительные настройки для отображения демаркируемой разметки. Если такую разметку не нужно отображать на схеме вне зависимости от  того, включено ли отображение других демонтируемых объектов, включите опцию Всегда скрывать. Если на демаркируемой разметке нужно скрыть символы демонтажа, оставив их на других объектах, воспользуйтесь настройкой Скрывать символы демонтажа.
  4. Появилась возможность указать собственные проектные статусы для концевых элементов дорожных ограждений.
  5. Реализован новый объект инженерного обустройства, предназначенный для обозначения участков проезжей части, на которых нанесены цветные покрытия противоскольжения (ЦПП). Для покрытия можно указать объект привязки (пешеходный переход, мост, остановка общественного транспорта или иное), в зависимости от выбранного объекта автоматически назначается цвет и площадь нанесения. При необходимости все параметры можно задать вручную. Данные по ЦПП на дороге можно вывести в ведомость противоскользящих покрытий.
  6. Остановки общественного транспорта
    • Для остановок теперь можно задавать угол поворота при помощи управляющей точки.
    • Появилась возможность указывать проектный статус для всей остановки. Статус выводится в ведомость размещения остановочных пунктов маршрутных транспортных средств.
    • Улучшена обработка ситуаций, когда в проекте предусматривается увеличение остановочного кармана, и для этого создаются два пересекающихся кармана – существующий и проектируемый. Теперь в ведомости размещения остановочных пунктов маршрутных транспортных средств такие карманы учитываются в столбце Требуется реконструкция.
    • Если на существующей остановке предусматривается демонтаж или установка каких-либо элементов, например, установка павильона, то это отражается в ведомости строительно-монтажных работ.
  7. Автоматическая расстановка обустройства
    • Согласно Изменению №2 ГОСТ Р 52289–2019 при обустройстве водопропускных труб диаметром 1,0 м и менее устанавливается по одному сигнальному столбику вдоль оси трубы.
    • Сигнальные столбики на водопропускных трубах и примыканиях не устанавливаются при наличии освещения.
  8. Инструмент Операции > Перемещение теперь позволяет сдвигать вдоль оси как все объекты на дороге сразу, так и только выделенные объекты.
Оформление
  1. Добавлен новый элемент оформления чертежа — линии совмещения узлов. Линии совмещения можно создавать сразу при разбивке дороги на узлы. Если на дороге уже есть листы карты, то добавить линии совмещения можно автоматически на все имеющиеся листы (Оформление > Линии совмещения узлов > Для всех узлов) или вручную отдельно на каждый лист (Оформление > Линии совмещения узлов > Линия совмещения). В подписи линии совмещения указывается её местоположение и название смежного листа. Настройки отображения линии и подписи задаются в свойствах слоя Линии совмещения узлов.
  2. Размерные линии ширины дороги
    • Для размерных линий, обозначающих ширину дороги, появилась возможность отключить подпись размера краевой полосы и обочины с правой или с левой стороны дороги.
    • При автоматическом нанесении размеров на листы при разбивке дороги или при использовании инструмента Оформление > Размерные линии > Измерения ширины теперь можно задать смещение линии от начала (конца) листа.
  3. Появилась возможность групповой вставки точечных элементов оформления, в том числе и элементов временных схем. В контекстном меню элемента выберите пункт Размножить и в открывшемся окне укажите, сколько копий объекта и с каким шагом нужно создать.
  4. Подписи примыканий теперь отображаются с выноской. Минимальную длину выноски можно настроить в свойствах слоя Примыкания в разделе Подписи.
  5. При вырезании узлов на спрямлённом плане теперь можно настроить цвет заливки узла и его прозрачность (Проект > Настройки проекта > Рабочая область > Схема > Вырезать узлы со схемы).
Дороги
  1. Реализован инструмент для проверки соблюдения минимального расстояния видимости на пешеходных переходах согласно пункту 7.3.6 СП 396.1325800.2018. Чтобы воспользоваться им, в выпадающем списке Операции > Видимость на дороге выберите пункт Треугольники видимости. На дороге рядом с курсором отобразятся треугольники видимости для прямого и обратного направлений.

    Данный инструмент служит только для визуального ориентирования на карте и не создаёт на дороге участки необеспеченной видимости.

  2. Реализован расчёт коэффициента безопасности и плавности закругления на кривых в плане. Параметры выводятся в табличном виде. Также их можно включить в подпись кривой на плане.
  3. Примыкания дорог теперь можно строить независимо от того, какая дорога выбрана активной — основная или примыкающая.
  4. Реализована возможность изменить способ построения дороги, не отрисовывая ось на карте заново (Операции > Инструменты > Преобразовать).
  5. Данные о высотных отметках теперь можно загружать из txt-файлов на уже существующие оси. Для этого в окне продольного профиля нажмите кнопку Загрузить высотные отметки из текстового файла.
  6. Список дорог в окне Проекттеперь можно упорядочить в алфавитном порядке. Для этого нажмите кнопку Сортировать рядом со строкой поиска.
  7. При импорте дорожных объектов из проекта IndorTrafficPlan появилась возможность сбрасывать ранее установленные соответствия между дорогами проектов. Для этого предназначена кнопка Пропустить всё в разделе Дороги в окне импорта данных.
Горячие клавиши
  1. Для включения различных режимов и выполнения операций теперь можно назначать собственные комбинации клавиш. Для этого откройте выпадающее меню кнопки Служебные команды, которая расположена в правом верхнем углу главного окна системы, выберите Настройка горячих клавиш и в открывшемся окне задавайте удобные для вас комбинации для тех или иных команд.
!
  1. Спецификации и перечни ТСОДД по Приказу Минтранса № 49 (подробнее).
  2. Дорожные знаки по ГОСТ Р 52290–2024.
  3. Автоматическая расстановка обустройства (подробнее):
    • обновление правил с учётом Изменения №1 ГОСТ Р 2289–2019;
    • обустройство пересечений.
  4. Опоры дорожных знаков по ГОСТ 32948–2014.
Приказ Минтранса № 49
  1. Добавлены спецификации и перечни ТСОДД согласно Приказу Министерства транспорта Российской Федерации от 18 февраля 2025 г. № 49 «Об установлении требований к составу и содержанию документации по организации дорожного движения».
ГОСТ Р 52290–2024
  1. Поддержан ГОСТ Р 52290–2024 «Знаки дорожные. Общие технические требования». Добавлены новые дорожные знаки:
    • 5.15.9 «Начало полос»;
    • 5.41 «Зона с ограничением остановки»;
    • 5.42 «Конец зоны с ограничением остановки»;
    • 6.2.1 «Рекомендуемая скорость при проезде искусственной неровности»;
    • 6.16.1 «Стоп-линия»;
    • 8.3.4 и 8.3.5 «Направление действия»;
    • 8.4.3.3 «Вид транспортного средства»;
    • 8.5.8 «Время действия»;
    • 8.15.1 «Глухие пешеходы»;
    • 8.16.2 «Влажное, заснеженное (обледенелое) покрытие»;
    • 8.27 «Без пропуска».
    Внесены изменения для следующих дорожных знаков:
    • изменены изображения на знаках 5.33 «Пешеходная зона» и 5.34 «Конец пешеходной зоны»;
    • для знаков 6.4 «Парковка (парковочное место)» добавлен вариант с указанием способа постановки на парковку;
    • изменены изображения на знаках 8.1.3 и 8.1.4 «Расстояние до объекта»;
    • номер знака 8.16 «Влажное покрытие» заменён на 8.16.1.
    Также для ряда знаков скорректированы значения наносимых параметров по таблице Д1.
Автоматическая расстановка обустройства
  1. В правилах автоматической расстановки обустройства учтено Изменение № 1 ГОСТ Р  2289–2019:
    • изменены условия установки знаков 5.19.1 «Пешеходный переход» над проезжей частью в населённых пунктах;
    • в населённых пунктах знаки 5.19.1 и 5.19.2 «Пешеходный переход» теперь устанавливаются на фоновых щитах только на участках, проходящих вдоль территории детских учреждений;
    • при обустройстве искусственных неровностей вместо знаков 3.24 «Ограничение максимальной скорости» и 5.20 «Искусственная неровность» теперь устанавливается знак 6.2.1 «Рекомендуемая скорость при проезде искусственной неровности»;
    • на дорогах с тремя полосами движения осевая разметка создаётся шириной 0,1 м.
  2. Добавлено новое правило автоматической расстановки обустройства — Обустройство пересечений. В свойствах пересечения дорог в поле Главная дорога выберите основную дорогу, чтобы система расставила знаки приоритета на главной и второстепенной дорогах.
Опоры дорожных знаков по ГОСТ 32948–2014
  1. Появилась возможность задавать марки стоек дорожных знаков по ГОСТ 32948–2014. В свойствах знака в выпадающем списке Классификация по ГОСТ 32948–2014 выберите нужную опору, и система автоматически назначит параметры стойки в соответствии с выбранным вариантом. При необходимости в свойствах слоя Дорожные знаки в разделе Марки опор дорожных знаков по ГОСТ 32948–2014 можно создать новую марку стойки со своими параметрами. Чтобы в расширенной ведомости дорожных знаков марка стойки обозначалась по ГОСТу,  настройках ведомости в выпадающем списке Способ классификации стоек выберите вариант По ГОСТ 32948–2014.
!
  1. Создание дорог:
    • Выбор категории и базовой геометрии дороги сразу при создании.
  2. Автоматическая расстановка обустройства:
    • Учёт мостов, ограждений и линий освещения при установке сигнальных столбиков.
    • Обустройство детских учреждений.
    • Автоматический подбор высоты стоек дорожных знаков.
  3. Новые ведомости:
    • Ведомость размещения пересекаемых мостовых сооружений.
    • Ведомость прохождения дороги по населённым пунктам.
    • Ведомость категорийных участков дороги.
  4. Чертежи:
    • Измерения радиусов.
    • Подписи координат на плане.
    • Вырезание узлов из таблиц линейного графика.
    • Вывод названия дороги в штамп.
  5. Видимость на дороге:
    • Внесение данных о всей видимости на дороге.
Дороги
  1. При создании новой дороги в проекте появилась возможность выбрать её категорию и базовую геометрию в соответствии с СП 34.13330.2021 и ГОСТ Р 58818–2020: количество полос движения и ширина всех конструктивных элементов (разделительной полосы, полос безопасности, полос движения, краевых полос и обочин) сразу назначается по выбранному стандарту.
  2. При создании кольцевых дорог точку начала оси теперь можно указывать вручную.
  3. Добавлена возможность скрывать подпись выбранного примыкания. Для этого в свойствах примыкания включите опцию Скрывать подпись.
  4. Пикетажные метки на оси теперь можно отображать с шагом 10 метров. Включить дополнительные метки можно в свойствах слоя Ось.
Автоматическая расстановка обустройства
  1. При автоматической расстановке сигнальных столбиков теперь учитываются созданные в проекте ограждения, освещение и мосты. Согласно ГОСТ 33151–2014 на участках с этими объектами сигнальные столбики не устанавливаются.
  2. Добавлено новое правило обустройства Детские учреждения. Создайте в проекте объект Застройка и укажите в его свойствах, что она является детским учреждением. При автоматической расстановке система установит знаки 1.23 «Дети» и соответствующую дублирующую разметку 1.24.1.
  3. При обустройстве мостов автоматически устанавливается знак 6.11 «Наименование объекта», если в свойствах моста в качестве препятствия выбрана река и указано название препятствия.
  4. Марка стоек дорожных знаков при авторасстановке теперь подбирается по высоте стойки, исходя из количества знаков на установке, согласно ГОСТ Р 52289–2019 п. 5.1.8.
Объекты инженерного обустройства и ситуации
  1. Редактор дорожных знаков. Появилась возможность открывать в редакторе знаков сразу все нужные знаки индивидуального проектирования в проекте. Для этого на вкладке Операции нажмите кнопку Редактор дорожных знаков и в открывшемся окне задайте необходимые настройки. После этого в редакторе знаков откроется проект, включающий в себя все ЗИПы на выбранных дорогах в указанном состоянии.
  2. При добавлении дорожного знака на стойку система проверяет расстояние от нижнего края знака до поверхности дорожного покрытия и при несоблюдении минимального расстояния по ГОСТ Р 52289-2019 п.5.1.8 предлагает автоматически подобрать марку стойки, исходя из нужной высоты и количества знаков на стойке. При неправильной высоте опоры в свойствах знака подсвечивается строка Стойка знака, и рядом с ней появляется кнопка для подбора марки опоры.
  3. Вертикальная разметка
    • Разметку на линейно-протяжённых объектах теперь можно отображать при помощи линий с заданным стилем. В свойствах слоя в разделе Стили линий включите опцию Рисовать линию и задайте условное обозначение для выбранного типа разметки.
    • Добавлена возможность скрывать выноски с изображением разметки. Для этого в свойствах слоя в группе Отображать выноску снимите флаг напротив разметки, для которой нужно убрать изображение.
  4. При создании парковок при помощи инструмента Операции > Создание парковки > Парковка на дороге появилась возможность задавать длину парковочных мест не только через размер машино-места, но и указав длину линии разметки.
  5. Для подпорных стенок появилась возможность указать наличие на них световозвращающих элементов: их количество и шаг установки. Данные о световозвращателях можно вывести в ведомость подпорных стенок.
  6. Для пересекаемых мостовых сооружений добавлены новые свойства: Название препятствия, Ограничение массы, Габарит.
  7. Остановки общественного транспорта. Для площадок ожидания добавлено свойство Материал.
  8. Линии освещения в табличном виде теперь отображаются с вложенными таблицами опор. Для опор, входящих в состав линии освещения, можно увидеть местоположение, линию привязки, смещение от линии привязки и порядковый номер.
Ведомости
  1. Добавлено три новых ведомости:
    • Ведомость размещения пересекаемых мостовых сооружений.
    • Ведомость прохождения дороги по населённым пунктам.
    • Ведомость категорийных участков дороги.
  2. При формировании ведомостей теперь можно выбрать не только дороги, но и отдельные оси дорог.
Чертежи
  1. Реализован новый инструмент оформления, который позволяет измерять и подписывать радиусы на карте. Для создания на плане объекта, измеряющего радиус, включите режим Оформление > Элементы оформления > Добавить размерную линию > Радиус и щелчками мыши укажите три точки, по которым проходит дуга.
  2. Добавлен инструмент для создания подписей координат на плане (Оформление > Элементы оформления > Подписи координат). Подписи, созданные при помощи этого инструмента, сразу содержат информацию о координатах точки установки элемента.
  3. Подписи осей дорог на карте (слой Ось > Подписывать оси на карте) теперь выгружаются на готовый чертёж.
  4. Линейный график:
    • Появилась возможность в таблицах на спрямлённом плане скрывать данные об объектах, расположенных на листах карты. Для этого включите опцию Настройки проекта > Линейный график > Вырезать узлы.
    • Разметку, ограждения, сигнальные столбики, расположенные перпендикулярно оси дороги, можно отображать в линейном графике, установив флаг Показывать поперечные в настройках соответствующей графы.
    • В графах Видимость в прямом (обратном) направлении по умолчанию выводятся сведения только об участках необеспеченной видимости. Чтобы отобразить участки с достаточной видимостью, в настройках графы отключите опцию Только необеспеченная видимость.
    • В штампе чертежа теперь можно автоматически выводить название дороги. Для этого в редакторе штампа добавьте поле ввода и укажите в нём идентификатор ${RoadName}.
    • Порядок листов чертежа в окне Проект теперь соответствует тому, в каком порядке листы будут распечатаны или экспортированы. Менять порядок листов можно, перетаскивая их в окне Проект или используя кнопки Вверх, Вниз на вкладке Оформление.
Мастер томов
  1. Для содержания ширину строк теперь можно подбирать автоматически по ширине листа или задавать вручную.
  2. Схема дорог:
    • Для подписи точек начала и конца дороги теперь можно выбрать формат представления координат.
    • Масштаб схемы подбирается автоматически в зависимости от длины дороги и размера листов. Чтобы дороги малой протяжённости на схеме не выводились в слишком большом масштабе, теперь можно задать максимально допустимый масштаб схемы.
    • В подписи точек начала и конца дороги теперь можно выводить не только координаты и километраж, но и пользовательский текст.
  3. Появился новый вариант экспорта томов: теперь все листы тома можно сохранить в файлы изображений.
Видимость на дороге
  1. Теперь в проект можно внести данные о видимости на всей дороге, а в свойствах слоя Видимость на дороге в поле Способ проверки необеспеченной видимости выбрать тип видимости, для которой выполняется проверка на минимальное расстояние. Участки с ограниченной видимостью выделяются цветом в табличном виде, на плане и в линейном графике.

    В проектах, где видимость была внесена до обновления, все участки считаются участками с ограниченной видимостью. Чтобы система переопределила их в соответствии с минимальным расстоянием видимости, в свойствах слоя отключите галочку Считать все участки необеспеченными.

!
  1. Автоматическая расстановка обустройства:
  2. Мастер томов:
    • Новая глава Список условных обозначений.
    • Индивидуальные настройки глав для каждого тома и дороги.
  3. Панорамное видео:
    • Привязка нескольких видео на одну дорогу.
  4. Объекты инженерного обустройства и ситуации:
    • Новый проектный статус объектов инженерного обустройства – К замене.
    • Новые группы объектов – направляющие и ограничительные устройства.
    • Автоматический подбор блоков поперечных шумовых полос согласно ГОСТ Р 52766–2007.
  5. Ведомости:
    • Новая ведомость – Ведомость строительно-монтажных работ.
    • Экспорт ведомостей в отдельные файлы Pdf или Excel без предварительного просмотра.
    • Названия проектных статусов в ведомостях приведены в соответствие с Приказом Минтранса №274.
Автоматическая расстановка обустройства
  1. При автоматической расстановке обустройства появилась возможность учитывать уже установленные дорожные знаки. В окне настройки авторасстановки включите опцию Учёт существующих знаков в проекте, и система проверит правильность установки дорожных знаков на дороге. В случае несоблюдения правил обустройства существующие знаки система предлагает демонтировать, а проектируемые знаки устанавливает в соответствии с текущей ситуацией на дороге.
  2. При обустройстве участков необеспеченной видимости теперь можно наносить разметку 1.19 «Приближение к концу полосы» в сочетании с 1.6 «Линия приближения».
  3. Добавлена возможность вручную указывать минимальную высоту насыпи, которая должна учитываться при авторасстановке.
  4. При обустройстве надземных пешеходных переходов высотой менее 5 м теперь автоматически устанавливается знак 3.13 «Ограничение высоты».
Мастер томов
  1. Добавлена новая глава Список условных обозначений. Список может содержать условные знаки, которые используются в текущем проекте, все условные знаки, которые есть в системе, или условные обозначения объектов, которые выбирает сам пользователь.
  2. Для ряда глав реализована возможность задавать индивидуальные настройки для каждого тома или дороги. Индивидуально для тома можно настроить следующие главы.
    • Титульный лист. Графы титульного листа можно заполнять отдельно для каждого тома. Например, задать название проекта с указанием названия дороги, по которой формируется том.
    • Документ PDF и Чертёж IndorDraw. В каждый том можно добавлять свои файлы PDF и IndorDraw. Например, в разные тома загружать разные пояснительные записки в формате pdf.
    Отдельно для каждой дороги в томе можно задать настройки главы Схема дороги. Если в качестве изображений дороги используются кадры из видеоряда, то можно указать, кадры с каких километров нужно использовать для выбранной дороги. Также можно изменить подписи изображений.
Панорамное видео
  1. Реализована возможность привязывать несколько видео к одной оси. Если видео сняты в одном направлении и идут последовательно друг за другом, то при просмотре переключение на следующее видео происходит автоматически. Если видео сняты в ходе проезда прямого и обратного направления, то для переключения между ними в свойствах дороги в разделе Панорамное видео нажмите кнопку с фонариком напротив нужного видео.
    Распознавание дорожных знаков на каждом видео происходит отдельно, результаты распознавания в таблице отображаются для активного видео.
Объекты инженерного обустройства и ситуации
  1. Для всех объектов инженерного обустройства свойство Состояние объекта переименовано в Проектный статус. Для обозначения на схеме объектов, находящихся в неудовлетворительном состоянии, добавлен новый проектный статус К замене. Указать состояние объекта можно в новом поле Техническое состояние.
  2. Реализована новая группа объектов Ограничительные устройства. В группу входят дорожные блокираторы и колесоотбойники. Каждый вид объектов имеет свой набор параметров. Все ограничительные устройства учитываются в соответствующей ведомости.
  3. Добавлена группа объектов Направляющие устройства. К направляющим устройствам относятся дорожные тумбы, сигнальные вехи, болларды и делиниаторы. Параметры каждого вида объектов индивидуальны. Ведомость направляющих устройств содержит в себе все объекты данной группы.
  4. Поперечные шумовые полосы: реализован автоматический подбор блоков по величине снижения скорости в соответствии с ГОСТ Р 52766–2007 . В поле Величина снижения скорости выберите нужное значение и нажмите на появившуюся кнопку с молнией, чтобы система автоматически подобрала нужную конфигурацию шумовой полосы.
  5. Объект Автобусные остановки расширен до Остановок общественного транспорта, теперь он включает в себя автобусные и трамвайные остановки. Указать для остановки вид транспорта можно в её свойствах, это повлияет на обозначение остановки на схеме дороги.
  6. Для разметки 1.16.1 теперь можно менять направление наклона штрихов, указав в свойствах разметки, что она служит для обозначения внешней границы потока (Геометрия > Точка > Внешняя граница потока).
  7. Дорожные знаки, светофоры, дорожные зеркала: добавлена возможность скрывать подпись местоположения объекта на выбранном листе. Перейдите в режим активного листа и в свойствах объекта в поле Оформление > Подпись положения > Подпись задайте настройки видимости подписи.
  8. Для мостов и путепроводов теперь можно отдельно задавать ширину справа и ширину слева от оси дороги.
  9. Линейно-протяжённые объекты (дорожная разметка, сигнальные столбики, дорожные и пешеходные ограждения, тротуары, бордюры, линии освещения, шумозащитные экраны, подпорные стенки):
    • Для всех объектов, кроме разметки, в контекстном меню добавлен пункт, позволяющий дублировать объекты на другую сторону дороги.
    • Для всех объектов реализована возможность добавлять новые точки в произвольном месте через контекстное меню.
  10. Для сигнальных столбиков появилась возможность указывать наличие на них катафотов. Для этого в свойствах столбиков установите флаг Световозвращатели. Сигнальные столбики с катафотами имеют своё условное обозначение. Данные о наличии световозвращателей можно выводить в ведомость сигнальных столбиков.
  11. Дорожные и пешеходные ограждения: для ограждений длиной менее 5 м теперь можно отключить сжатие условного знака. Для этого в свойствах слоя снимите флаг Подбирать для коротких.
  12. Горизонтальная разметка: для разметки 1.5, 1.6, 1.7, 1.8, 1.9 и 1.10 скорректирована длина отступов при включенной опции Отступы на концах.
  13. Зоны контроля камер фотовидеофиксации теперь отображаются на готовом чертеже, если в свойствах слоя камер включена опция Отображать зоны контроля.
  14. В свойства элементов и линий освещения добавлено поле Год установки.
Ведомости
  1. При формировании всех ведомостей проекта (Данные > Ведомости > Все ведомости) появилась возможность пропустить этап предпросмотра и сразу экспортировать ведомости в файлы XML или PDF. Каждую ведомость можно сохранить в отдельный файл или сформировать общий файл для всех ведомостей.
  2. Реализована новая ведомость объёмов строительно-монтажных работ. Ведомость формируется по всем объектам обустройства в проекте и учитывает работы по установке, демонтажу, переносу и замене.
  3. В ведомости остановок общественного транспорта теперь можно скрывать данные о переходно-скоростных полосах. Для этого в настройках ведомости отключите опцию Печатать длину переходно-скоростных полос.
  4. В расширенную ведомость дорожных знаков добавлен столбец с координатами установок. Чтобы отобразить его, в настройках ведомости установите флаг Географические координаты.
  5. Ведомость стоянок велосипедов переименована в соответствии с Приказом Минтранса от 23 апреля 2024 г. N 145.
Чертежи и элементы оформления
  1. В шапку листов чертежа ОДД добавлены сведения о категории дороги.
  2. Чертёж дороги на карте: в свойства листов добавлена настройка Полоса отсечения, позволяющая задавать ширину отображаемой области топографической подложки.
  3. Листы чертежа: теперь при разбивке дороги на листы можно задавать километр начала и конца участка разбивки за пределами дороги.
  4. Для размерной линии измерения расстояния добавлена возможность перемещать подпись измерения.
  5. Добавлены новые элементы оформления: эллипс, окружность и прямоугольник. Кнопки для их создания находятся на вкладке Оформление.
Конструктивные элементы дороги
  1. Для полос уширения появилась возможность задавать разные проектные статусы.
!
  1. Распознавание дорожных знаков по видео:
    • Распознавание дорожных знаков с учётом государственного стандарта.
  2. Мастер томов (подробнее):
    • Новые главы томов: Содержание, Документ PDF и Чертёж IndorDraw.
    • Схема дороги формируется вместе с фото начала и конца дороги.
  3. Табличный ввод:
    • Групповое редактирование параметров объектов через табличный вид.
  4. Обустройство:
    • Разметка и дорожные знаки ГК Автодор «Держи дистанцию» (подробнее).
    • Новый объект ситуации Тоннели.
    • Режим создания дорожной разметки по эквидистанте.
  5. Автоматическая расстановка обустройства:
    • Подбор номеров дорожных знаков с учётом национального стандарта.
  6. Чертежи знаков индивидуального проектирования:
    • Объединение идентичных ЗИП на один чертёж.
    • Формирование чертежей туристических знаков.
Распознавание дорожных знаков по видео
  1. Поддержано распознавание дорожных знаков с учётом выбранного государственного стандарта. По умолчанию используется стандарт, указанный в настройках системы. При необходимости его можно изменить в окне настроек распознавания.
Мастер томов
  1. Добавлены новые главы томов: Содержание, Документ PDF и Чертёж IndorDraw.
    В главе Содержание система автоматически собирает содержание выходной документации. Главы можно исключать из содержания и задавать им пользовательские заголовки.
    Главы Документ PDF и Чертёж IndorDraw позволяют загружать в  проект файлы соответствующих форматов (например, лист согласования в формате *.pdf) и выгружать их в составе единого тома.
  2. Для главы Схема дороги на карте реализована возможность отображать на схеме направление на север, подписывать точки начала и конца автомобильной дороги и настраивать их условные обозначения. Дополнительно в эту главу можно добавить изображения начала и конца дороги. Для этого в свойствах дороги в раздел Изображения загрузите фотографии дороги. Если к дороге привязан видеоряд, то система может использовать первый и последний кадры видео в качестве изображений начала и конца дороги.
Табличный ввод
  1. Реализован инструмент, позволяющий заполнять значения столбца сразу для всех выбранных объектов в таблице.
Проектные состояния объектов
  1. Для демонтируемых объектов реализована возможность не отображать символ демонтажа.
  2. Ряд объектов в демонтируемом состоянии обозначается не только символом демонтажа, но и цветом отрисовки линий. В список этих объектов вошли: ограждения, сигнальные столбики, бордюры, тротуары, освещение, автобусные остановки, искусственные неровности, шумовые полосы, подземные и надземные пешеходные переходы, шумозащитные экраны, дорожные маркеры.
  3. Для обозначения тротуаров в разных состояниях теперь можно включить дополнительную штриховку. Для этого в свойствах слоя Тротуары включите опцию Закрашивать с учётом проектного состояния.
  4. Карманы остановок можно отображать с учётом их состояния.
Обустройство
  1. Добавлена экспериментальная разметка и экспериментальные дорожные знаки ГК Автодор «Держи дистанцию».
  2. Добавлен новый объект ситуации Тоннели. Для тоннеля можно задать форму сечения, общую ширину и ширину технологических проходов, габарит, высоту, материал обделки и портала, указать год установки, наличие водоотвода и выбрать вариант вентиляции. Эти данные, а также информация о местоположении и протяжённость выводятся в ведомость тоннелей.
  3. Установки дорожных знаков согласно ГОСТ Р 52289–2019 (пункт 5.1.6) теперь можно дублировать на другую сторону дороги при помощи команды в контекстном меню.
  4. Количество опор для установок со знаками индивидуального проектирования теперь можно подбирать автоматически по ширине знака в соответствии с таблицей 17 типового альбома 3.503.9-80 «Опоры дорожных знаков на автомобильных дорогах». Для этого в свойствах дорожного знака нужно нажать кнопку с молнией в поле Количество опор.
  5. Для разметки группы 1.16 добавлены новые настройки, которые позволяют редактировать внешний вид штриховки площадной разметки: Толщина штрихов, Расстояние между штрихами и Наклон штрихов. Эти параметры настраиваются отдельно на схеме и на карте и влияют на отображение разметки в активном представлении.
  6. Горизонтальную дорожную разметку теперь можно строить по эквидистанте относительно какой-либо опорной линии (линии дороги или другой разметки). В режиме создания, до того как указать начальную точку разметки, включите опцию Строить по эквидистанте. После этого щелчком мыши укажите линию, от которой требуется построить эквидистантную разметку, и последующими щелчками задайте начало и конец разметки. Данная опция доступна только при работе с дорогой на карте.
  7. Для линий освещения реализована возможность выстраивать опоры в прямую линию на выбранном участке. Укажите первую и последнюю опоры нужного участка и в контекстном меню линии освещения выберите пункт Спрямить участок.
  8. В свойствах слоя Ограждения теперь можно выбирать, какие данные выводить в информационную подпись ограждений: название марки или удерживающую способность.
  9. Для мостов и путепроводов добавлен параметр Габарит, который отображается в информационной подписи. Габарит сооружения можно выбрать из предустановленного списка или ввести вручную.
  10. Реализовано разрезание контурных тротуаров. Выделите контурный тротуар на схеме и в его контекстном меню выберите пункт Разрезать. После этого щелчками мыши укажите начало и конец линии разрезания.
  11. Для линейных тротуаров теперь можно отдельно задавать ширину в начале и ширину в конце.
  12. Для светофоров появилась возможность выбирать цвет условного знака: с белой заливкой (по ГОСТ Р 52289—2019) или без неё (согласно Приказу №274). Настроить способ отображения можно в свойствах слоя Светофоры в разделе Стиль светофоров.
  13. Подписи размеров в информационной подписи горизонтальной разметки теперь отдельно настраиваются для линейной, точечной и площадной разметки.
  14. Для линейно-протяжённых объектов (горизонтальная разметка, ограждения, шумозащитные экраны) в настройки информационной подписи добавлена опция Отсекать размер по листу. При отключении данной опции в подписи объекта на листах чертежа отображается его полная длина.
  15. Для шумовых полос расширен список материалов. Добавлены термопластик и холодный пластик по ГОСТ 32830–2014.
  16. Поперечное смещение и поперечная длина теперь задаются сразу для всех блоков поперечной шумовой полосы.
  17. Для пешеходных ограждений добавлен новый материал — дерево.
Автоматическая расстановка обустройства
  1. Номера дорожных знаков теперь подбираются с учётом национального стандарта, выбранного в настройках системы.
Чертежи знаков индивидуального проектирования
  1. Полностью идентичные ЗИП теперь можно объединять в один чертёж, на котором будет указано их количество и местоположение.
  2. Появилась возможность формировать чертежи туристических знаков.
Ведомости
  1. Для всех ведомостей реализован новый формат подписи километража Проектный и эксплуатационный километраж. В таком формате местоположение объекта подписывается в виде км,м (км+м).
  2. В адресной ведомости горизонтальной дорожной разметки реализована возможность формировать ведомость без учёта кривизны дороги. Для этого в настройках ведомости отключите опцию Учитывать кривизну дороги.
  3. В адресную ведомость горизонтальной дорожной разметки добавлен столбец со смещением разметки от оси. Чтобы включить его в ведомость, при её формировании установите флаг Выводить смещение от оси.
  4. В ведомость обоснования установки запрещающих дорожных знаков добавлены знаки отмены ограничений. Чтобы вывести их в ведомость, в её настройках установите флаг Знаки отмены ограничений.
  5. В ведомости остановок общественного транспорта теперь можно объединять в одну строку демонтируемые и проектируемые автобусные остановки, находящиеся на одной стороне дороги на расстоянии менее 100 метров. Для этого в настройках ведомости установите флаг Объединять строки.
Разное
  1. Элементы оформления Подписи теперь можно привязывать к дороге, координатам на плане или к листу чертежа. При привязке к дороге надпись привязывается к линиям дороги и её местоположение определяется по километражу оси дороги и по смещению от линии привязки по аналогии с объектами обустройства.
    При привязке к географическим координатам положение надписи не зависит от геометрии дороги или параметров листов чертежа. Данный способ привязки доступен при работе на карте.
    При привязке к листу чертежа надпись привязывается к координатам листа и сохраняет своё положение на листе при его перемещении и редактировании. Данный способ привязки доступен, если дорога разбита на листы и подпись привязана к конкретному листу.
  2. Добавлена возможность задавать ширину шапки листов чертежей. Ширину шапки можно указать при разбивке дороги на листы и в свойствах листов.
  3. В настройки линейного графика добавлена точность значений уклонов продольного профиля.
  4. При создании конструктивных элементов их ширину теперь можно задавать в инспекторе объектов и сохранять это значение в шаблон.
  5. Для кривых в продольном профиле реализована возможность редактирования уклонов в начале и в конце в табличном виде. Также теперь можно загружать элементы профиля, имея данные об уклонах без высотных отметок.
  6. При импорте данных из обменного формата появилась возможность сразу убирать обочины и краевые полосы на примыканиях.
!
  1. Панорамное видео:
    • Распознавание дорожных знаков при помощи искусственного интеллекта (подробнее).
  2. Формирование выходной документации:
    • Мастер томов – новый инструмент для формирования томов ПОДД (подробнее).
    • Добавлена ведомость обоснования установки запрещающих знаков.
    • Цвета дорожных знаков на схеме ОДД и на чертежах знаков индивидуального проектирования настраиваются отдельно.
  3. Объекты обустройства:
    • Дорожные знаки, подлежащие переносу (подробнее).
  4. Автоматическая расстановка обустройства:
    • Добавлено новое правило обустройства — установка дорожных знаков 1.13 «Крутой спуск» и 1.14 «Крутой подъём» на участках крутых спусков и подъёмов в соответствии с пунктом 5.2.16 ГОСТ Р 52289—2019.
    • Учёт высоты откосов при установке сигнальных столбиков на кривых согласно пункту 4.2.4.3 ГОСТ 33151—2014.
Панорамное видео
  1. Распознавание знаков по видео. Используя технологии искусственного интеллекта, система теперь способна распознавать дорожные знаки и их местоположение по видео. Распознанные знаки можно автоматически добавлять на схему ОДД. Результаты распознавания можно увидеть на самом видео и в специальной таблице. В таблице можно корректировать какие-либо данные, определённые нейросетью: уточнить местоположение знака, сгруппировать знаки по установкам, отметить ошибочно распознанные знаки. Чтобы добавить знаки в проект, в выпадающем меню кнопки Добавить знаки выберите подходящий вариант: добавить все знаки, только выделенные или только подтверждённые.
    Видеоматериалы
  2. Измерения на видеопанорамах. Реализована возможность производить измерения расстояния, площади и высоты на панорамных видео. Чтобы режим измерений стал доступен, нужно предварительно задать параметры измерителя. Для измерения расстояний и площадей используются соответствующие режимы. Чтобы измерить высоту какого-либо объекта на кадре, включите режим измерения расстояний и зажмите клавишу Shift. Измерения на видеопанорамах
Мастер томов
  1. Чертёж схемы ОДД, чертежи знаков и ведомости теперь можно выгружать в составе общего тома. Также в том можно добавить титульный лист и схему дороги на карте. Для этого в системе предусмотрены специальные инструменты Настройка томов и Формирование документации.
    При помощи инструмента Настройка томов можно создавать шаблоны томов, которые определяют структуру и содержание выходной документации, а также формировать тома для текущего проекта. В состав томов можно включать настраиваемый титульный лист, зарезервированные листы, лист со схемой дороги в плане, чертежи ПОДД, чертежи ЗИП и ведомости. В одном проекте может быть несколько томов. Том может содержать данные нескольких дорог, одной дороги или участка дороги. Выходную документацию можно сразу распечатать в виде готовых томов или экспортировать в отдельные файлы, используя функцию Формирование документации.
    Видеоматериалы
Дорожные знаки
  1. Дорожные знаки, подлежащие переносу. В свойствах дорожных знаков теперь можно указать, что их требуется перенести в другое место. Переносить объекты можно не только в рамках одной дороги, но и с одной дороги на другую.
    Перенос знаков может осуществляться как вручную (Свойства знака > Дорожный знак > Перенести), так и автоматически (Операции > Инструменты > Знаки к переносу).
  2. Знаки индивидуального проектирования: теперь цвета дорожных знаков на схеме ОДД и на чертежах знаков индивидуального проектирования настраиваются отдельно. В свойствах слоя Дорожные знаки в разделе Стиль знаков на чертеже можно выбрать, какие цвета использовать при формировании чертежей ЗИП. Также настроить цвета можно в окне предпросмотра чертежей ЗИП (Данные > Отчёты и ведомости > Чертежи дорожных знаков). Экспорт знаков индивидуального проектирования
Ведомости
  1. Добавлена ведомость обоснования установки запрещающих знаков. Причину установки запрещающего знака можно выбрать в его свойствах в выпадающем списке Обоснование установки или в соответствующем столбце в табличном виде. Список с обоснованиями включает наиболее распространённые причины установки знаков и зависит от типа знака.
  2. В настройки ведомостей дорожных знаков добавлена настройка, позволяющая исключать из ведомости знаки, обслуживающиеся сторонними организациями.
  3. В итоговой таблице ведомости дорожных ограждений теперь выводятся данные о концевых участках ограждений.
Участки видимости
  1. Реализовано отображение участков необеспеченной видимости на дороге. Чтобы подсветить участки с ограниченной видимостью, включите видимость слоя Участки необеспеченной видимости. В свойствах слоя можно выбрать способ отображения участков (над проезжей частью, вдоль дороги или вдоль оси), их ширину и цвет заливки.
Автоматическая расстановка обустройства
  1. Добавлено новое правило обустройства — установка дорожных знаков 1.13 «Крутой спуск» и 1.14 «Крутой подъём» на участках крутых спусков и подъёмов в соответствии с пунктом 5.2.16 ГОСТ Р 52289—2019.
  2. Теперь при наличии на дороге откосов можно учитывать их высоту при обустройстве кривых. Согласно пункту 4.2.4.3 ГОСТ 33151—2014 сигнальные столбики устанавливаются при высоте насыпи не менее 1 метра.
Объекты обустройства
  1. Для ряда объектов (дорожные знаки, светофоры, камеры фотовидеофиксации, дорожные зеркала, вертикальная разметка) теперь можно настроить рекомендованную длину выноски отдельно на примыканиях и на основной дороге. Также для объектов, расположенных на примыканиях, можно скрыть подписи местоположения. Новые настройки находятся в свойствах слоя.
  2. Для дорожных знаков теперь можно отдельно задать масштаб знаков, привязанных к основной дороге и к примыканиям.
  3. В свойства слоя Горизонтальная разметка добавлены две новые настройки. Настройка Выводить длину позволяет выбрать, какую длину выводить в информационную подпись разметки — фактическую или вдоль оси. Опция Подписывать ширину включает подпись ширины разметки на чертеже.
  4. Для автобусных остановок добавлен материал покрытия посадочной площадки. В свойствах слоя Автобусные остановки в разделе Стили материалов покрытия можно задать индивидуальный стиль заливки для каждого материала.
  5. При создании линейно-протяжённых объектов (ограждения, сигнальные столбики, бордюры, тротуары, линии освещения) теперь можно отключать привязку к примыканиям.
  6. Освещение и тротуары: объект установки теперь можно указывать в режиме создания объекта и сохранять его в шаблон.
  7. Для подпорных стенок добавлен новый тип облицовки — декоративная штукатурка.
Примыкания
  1. При автоматическом обустройстве примыканий в режиме их создания или через контекстное меню теперь можно автоматически устанавливать сигнальные столбики на закруглениях.
  2. Примыкания, служащие для сопряжения дорог на карте, теперь подписываются на листах карты. Задать настройки шрифта и выбрать, какую информацию выводить в подпись можно в свойствах слоя Примыкания и пересечения в разделе Подписи.
  3. Реализована возможность строить примыкания от линии бровки. Для этого в свойствах примыкания выберите линию привязки Бровка.
  4. Добавлено поле Комментарий с возможностью вывода его в табличный вид.
Линейный график
  1. Реализована настройка формата подписей километража на линейном графике, независимо от формата километража на схеме. Задать необходимый формат подписей можно в настройках проекта (Проект > Настройки проекта > Линейный график > Подписи километража).
  2. Для кривых в продольном профиле добавлены отметки точек перегиба и подписи уклонов. Включить их отображение можно в настройках проекта на вкладе Линейный график в разделе Продольный профиль.
  3. Ширину тротуаров теперь можно выводить с заданной точностью. Точность настраивается в настройках проекта на вкладке Линейный график в разделе Тротуары.
Разное
  1. В шапку чертежа спрямлённого плана теперь можно выводить информацию о вертикальном масштабе (Проект > Настройки проекта > Чертёж > Шапка листа > Масштаб по вертикали).
  2. В свойства слоя Кривые в плане добавлена настройка, позволяющая скрывать подпись скорости на кривых.
  3. Подписи объектов обустройства в режиме активного листа теперь можно скрывать при помощи клавиши Delete.
В промежуточных патчах сообщаем о небольших, но полезных нововведениях в самой системе:
«Справка» «О программном продукте» «Список изменений»
Новые возможности доступны в актуальной версии системы
Для работы с актуальным дистрибутивом и установки обновлений требуется активная техническая поддержка лицензии