IndorTrafficPlan: настраиваемый порядок ведомостей, штампы на всех листах и чертежи в двух состояниях
12.03.2026

В системе можно настроить порядок ведомостей один раз и больше к этому не возвращаться, объединить чертежи исходного и проектного состояния в одном томе, а штампы добавить на все ключевые листы — от условных обозначений до схем и чертежей знаков индивидуального проектирования.

Мы постоянно собираем обратную связь от проектировщиков и дорабатываем инструменты под реальные задачи. Каждое улучшение — это ответ на конкретный запрос: чтобы документация готовилась быстрее, а рутины становилось меньше. Уже на следующей неделе выйдет новое обновление IndorTrafficPlan — следите за новостями
Юлия Гимазова, автор учебных материалов по IndorTrafficPlan компании «ИндорСофт»
Порядок ведомостей

Больше никакой ручной сортировки отчётов перед сдачей проекта. Задайте порядок выгрузки ведомостей один раз — и все проекты по вашему шаблону будут формироваться в нужной последовательности.

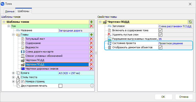
Чертежи в исходном и проектном состоянии

В мастере томов можно выбирать, в каком состоянии формировать чертежи ПОДД: исходном или проектном. Нужно показать оба варианта? Добавьте две главы с разными состояниями.

Настраивается не только состояние, но и видимость демонтируемых объектов — полезно, когда нужно наглядно показать, что именно меняется в проекте.
Чертёжные штампы

Штампы можно добавлять не только на основные чертежи, но и на лист условных обозначений, схему дороги на карте и чертежи знаков индивидуального проектирования.

Выбирайте готовый штамп в свойствах главы или создайте свой в редакторе штампов. Заполнять данные удобно прямо в мастере томов.

Хотите освоить все возможности IndorTrafficPlan на практике? 22–24 апреля пройдёт интенсивный курс по проектированию ОДД. Разберёте инструменты на реальных задачах, узнаете лайфхаки от разработчиков и получите удостоверение о повышении квалификации.
Записаться на курс